Kontrolle von
Dokumenten und Daten

DocYard ist die erste vollwertige Produktionssoftware für Scandienstleister und Poststellen in Unternehmen/Organisationen mit umfangreicher Dokumentenverarbeitung.

DocYard ist ein Integrationsplattform die alle Arbeitsschritte der Produktion in konfigurierbare Workflows überführt, steuert und zentral auswertbar macht.

Vorteile DocYard

Höchste Integration der Produktion

DocYard integriert alle bei einem Scandienstleister oder einer Poststelle anfallenden Aufgaben in einer einheitlichen Plattform. Integration bedeutet dabei natürlich, dass vorhandene und bewährte Komponenten und Tools auf der Plattform weiterverwendet werden.

Automatisierung der Betriebsabläufe

Aus einzeln stehenden Komponenten werden Schritte im Prozess. Durch Integration der Produktion mit der DocYard-Plattform werden alle Produktionsdaten lückenlos an zentraler Stelle protokolliert.

Einfache Wiederverwendung

Bereits mit dem ersten Projekt entstehen integrierte Module, die in jedem weiteren Projekt einfach wiederverwendet werden. Jeder Schritt, den man mit DocYard geht, führt zu nachhaltigen Verbesserungen der Produktionsabläufe. Das Endergebnis ist eine vollständig integrierte Produktionsumgebung sowie die stetige Optimierung der Prozesse.

Leistung / Funktionen

Modulprinzip zur Wiederverwertung, kontinuierliche Verbesserung

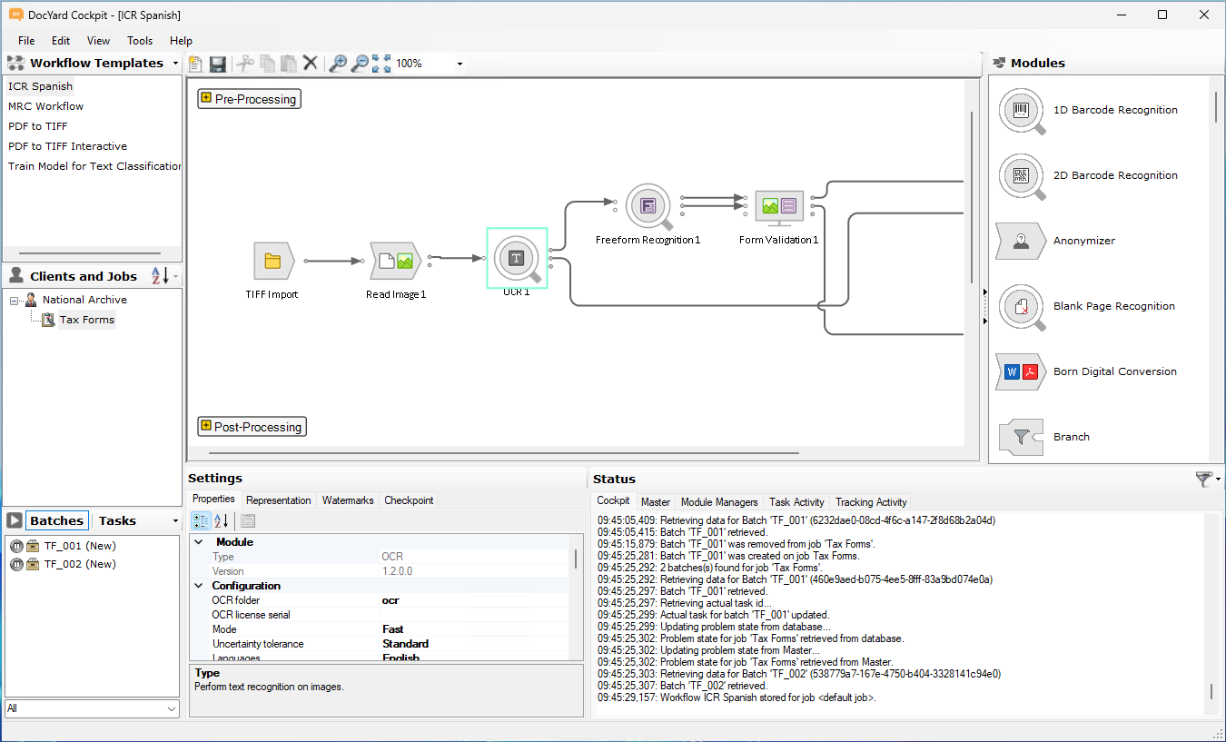
DocYard arbeitet nach dem Modulprinzip, das sind immer wieder verwertbare Bausteine. Diese Bausteine werden selbst erstellt oder sind als fertige Module für alle in der Scandienstleistung oder Poststelle vorkommenden Aufgaben verfügbar – zum großen Teil bereits im Standardlieferumfang der Plattform enthalten.

Einmal erstellte Bausteine werden für neue Projektanforderungen auf einer grafischen Benutzeroberfläche einfach zu neuen Workflows zusammengestellt, ohne Programmieraufwand! Jedes Projekt erzeugt neue, wiederverwertbare Module. Das System lernt, die Rüstzeiten für neue Workflows werden immer kürzer. Anstatt das Rad ständig neu zu erfinden, findet eine kontinuierliche Verbesserung statt.

Module nach Bedarf auswählen

DocYard-Module können vollständig automatisiert ablaufen oder auch mittels eines User-Interfaces manuelle Prozessschritte wie Qualitätssicherungsaufgaben abbilden. Neben selbst erstellen Modulen bieten unsere fertigen Module bereits Lösungen für alle Standardaufgaben bei Scandienstleistern oder Poststellen. So lassen sich z. B. vorhandene Wareneingangs-, Akten-Check-in-, manuelle Indexier-, Datenerfassungs- oder Qualitätssicherungsarbeitsplätze in DocYard integrieren. Alternativ können für diese Aufgaben unsere DocYard Standardmodule Wareneingangsclient, Track- & Trace-Client und QA-Client direkt genutzt werden.

Einfaches Produktionsdatenmanagement

Mit DocYard lassen sich die Produktionsdaten des Kunden sehr leicht in die unterschiedlichsten gewünschten Lieferformen strukturieren wie PDF, Tiff, Multi- oder Singlepage. Das gleiche gilt für Indexdaten, die sowohl als Standardimportformate von DMS-Systemen wie ELO, Easy und anderen, als auch in kundenspezifischen XML, CSV oder Excel-Formaten geliefert werden können. Bookmarks auf Basis der Index-Dateien in PDFs einzubringen ist ebenso ein Leichtes, wie die direkte Anbindung an FTO, Datenbanken, Webservices und mehr.

Reporting und Real-Time Monitoring

Sämtliche Produktions- und Betriebsdaten werden vollständig und zentral erfasst, Reports können einfach über alle Prozessschritte generiert werden. Schon im Standardlieferumfang bietet DocYard Vollständigkeitskontrolle und Service-Level-Agreement (SLA) Überwachung. Weitere Reports werten die Produktions- und Betriebsdaten anwenderspezifisch aus, um Daten für die Produktionsplanung, Kalkulation oder zu Abrechnungszwecken zu gewinnen. Alle im DocYard-System verteilt laufenden Jobs werden zentral in Echtzeit überwacht, um immer eine kostengünstige Verarbeitung der Dokumente im Rahmen der zeitlichen Vorgaben sicherzustellen. Somit wird die Performance laufender Jobs mit DocYard kontinuierlich verbessert.

Zentrale Konfiguration

Mit DocYard werden alle vorhanden Produktionsmittel und Ressourcen inklusive ihrer Auslastung an zentraler Stelle übersichtlich dargestellt. Neue Workflows lassen sich aus verfügbaren Modulen und Ressourcen ohne Programmierung konfigurieren. Laufenden Jobs können von zentraler Stelle dynamisch Ressourcen zugeteilt werden. Fehlerträchtige Abstimmungsprozesse entfallen, denn der Produktionsleiter kann im Fall von Engpässen sofort reagieren und die Dokumente und Stapel für die interaktiven Arbeitsstationen nach Priorität von zentraler Stelle aus zuteilen. Produktionsmitarbeiter erhalten ihre Aufgaben im Push-Verfahren, statt die zu verarbeitenden Batches selbst auswählen zu müssen.

Vorteile

Integration bewährter DocYard-Technologien

Selbstverständlich sind DocYard-Module für langjährig bewährte und tausendfach genutzte DocYard-Technologien, wie unsere preisgekrönte Mixed-Raster-Content (MRC) Kompressionstechnologie (Layer-Verfahren) und die PDF- und PDF/A-Ausgabe, optional verfügbar.

Schneller Return on Invest

Die Betriebsabläufe in der Scandienstleistung sind mit DocYard sicher, kostengünstig und von gleichbleibend hoher Qualität. Damit generiert DocYard aufgrund des geringeren Einführungs- und Betriebsaufwandes vom ersten Projekt an Return on Invest, steigert deutlich die Produktivität und sichert nachhaltig die Wettbewerbsfähigkeit.

Flexibles Lizenz- und Kostenmanagement

Ihr Geschäft ist variabel und so setzen Sie auch DocYard ein: Immer für Sie klar kalkulierbar, denn DocYard orientiert sich flexibel an Ihren Aufgabenumfängen und Anforderungen. Verändern sich Ihre Projektanforderungen, benötigen Sie keine neue Software, sondern passen einfach Ihr Lizenzpaket an, in Seitenanzahl oder Leistungserweiterung. Damit sind Sie in jeder Situation sofort handlungsfähig und kalkulationssicher.